Project

General

Profile

Пример CDU файла

Рассмотрим создание CDU файла на следующем примере: необходимо включить индикацию (световое табло Mic Live) при включении записи в программе Трек2.
Данное описание рассчитано на версию ПО 2.14.х и выше.

ТР-314

Для управления табло используется прибор ТР-314, формирующий выходной GPI сигнал (8 GPO).
Протокол управления ТР-314 очень простой, требует посылки только одного байта, и приведен в таблице.
В скобках указаны значения байта в 16ричной системе счисления.

Номер GPO Команда установки Команда сброса
1 192 (С0) 64 (40)
2 193 (С1) 65 (41)
3 194 (С2) 66 (42)
4 195 (С3) 67 (43)
5 196 (С4) 68 (44)
6 197 (С5) 69 (45)
7 198 (С6) 70 (46)
8 199 (С7) 71 (47)

Подробное описание TP-314

Создание CDU

Теперь создадим файл CDU (в любом текстовом редакторе). Назовем его track_rec.cdu и сформируем его содержимое. Для этого необходимо ознакомиться с синтаксисом записи CDU.

  • Название. Любое, уникальное среди других CDU файлов.
NAME "TRACK-REC"
  • Владелец. Данный файл предназначен только для Track2, другие программы не должны его использовать.
OWNER Editor
  • Устройство обмена. ТР-314 обычно подключается в режиме виртуального COM-порта. Конкретный номер порта зависит от инсталляции, будем считать - COM 1.
INIT_COM 1 "baud=9600 parity=N data=8 stop=1"

В случае использования COM 2 должно быть INIT_COM 2 … и т.д.

  • Индикатор
IND   "IND_REC_ON"  1 1 192 64


Все, track-rec.cdu файл сформирован. Добавим в начало строку с комментарием

// Пример файла для Трек2. Установки GPO 1 на TP-314  при включении записи
NAME "TRACK-REC"
OWNER Editor
INIT_COM 1 "baud=9600 parity=N data=8 stop=1"
IND   "IND_REC_ON"  1 1 192 64

Теперь необходимо разместить данный файл в каталоге SYSTEM, находящимся в том же каталоге , что и Track.exe, и перезапустить Трек2.

Проверка работоспособности

Итак, файл помещен в каталог SYSTEM, в файле указан номер реально используемого COM порта, после этого запущена программа Трек2.

Как проверить, работает ли созданный файл? Необходимо открыть окно статуса GPI. В Трек2 это менее удобно, чем в программе DJIn (в нем есть соответствующий пункт меню). Для этого необходимо назначить на это действие клавишу в настройке клавиатуры, т.к. иного способа открыть данное окно в программе Трек2 нет.

track_kbd_for_GPI.PNG

Нажимаем назначенную комбинацию клавиш. Откроется окно состояния GPI

gpi_status_wnd.PNG

В этом окне должна быть строка с именем нашего устройства TRACK-REC. Если ее нет, то значит что CDU файл не был прочитан программой - причиной могли быть ошибки в синтаксисе (тогда в логе ошибок будет сообщение об этом) или мы ошиблись в поле OWNER - программа не считает файл "своим" или файл отсутсвует. Исправляем ошибки, если были.

Если все хорошо, то нажимаем кнопку Индикаторы. При этом откроется окно состояния индикаторов - Remote indicators.

remote_indicators.PNG

Ничего не нажимаем на этом окне мышью! Просто убеждаемся, что оно открылось. В этом окне, в таблице, должна быть колонка с названием TRACK-REC в которой присутствует ячейка IND_REC_ON. Цвет ячейки - это текущее состязание индикатора. Белый - выключено, зеленый - включено.

Теперь закроем окно состояния GPI, оставив окно индикаторов. Это плавающее окно не будет мешать работать с программой.

Создадим в треке новый проект и включим запись. Ячейка индикатора должна сменить цвет на зеленый - это значит, что соответствующая индикатору команда включения послана в устройство.

track_rec_ind_on.PNG

Выключаем запись - ячейка индикатора сменит цвет на белый - команда выключения послана.

Работу самого TP-314 и факт замыкания соответствующего GPO можно проверить при помощи средств электронного контроля.

Возможные ошибки

  • Файл не скопирован в каталог SYSTEM
  • Указан неверный номер COM-порта
  • После изменения CDU файла не перезапустили Трек2
  • Некорректно распаян кабель к ТР-314
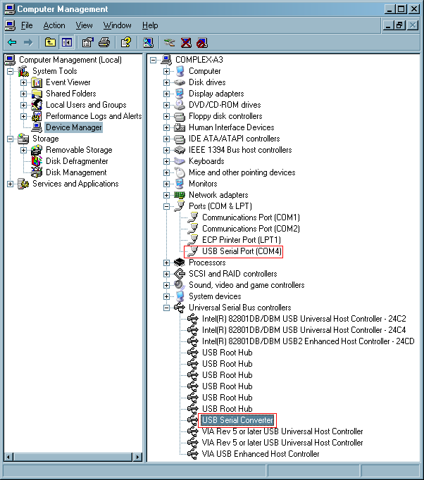
  • ТР-314 не подключен к компьютеру (отсутствует в списке USB устройств)

Замечания

  • Если нужно расширить уже созданный CDU файл, работающий с ТР-314, например, для приема информации о фейдер-старте, то в него достаточно только добавить строку с индикатором, больше ничего делать не нужно.
IND   "IND_REC_ON"  1 1 192 64
  • Переключение индикатора можно выполнить явно, выполнив двойной щелчок на соответствующей ячейке таблицы, при этом состояние индикатора сменится на противоположное. К сожалению, выделенная ячейка таблицы всегда отображается синим цветом фона, поэтому для того, чтобы увидеть текущее состояние индикатора, выделение нужно перенести на другую ячейку или открыть окно заново.
  • Если все сделанное выше необходимо применить для редактора, встроенного в DJin.exe, то достаточно убрать указание владельца - удалить строку с параметром OWNER, или установить его равным Djin

Add picture from clipboard (Maximum size: 742 MB)